Hệ thống quản lý Pin BMS trên Tesla Model S
Ngày đăng: 04/11/2025 08:49:52
Lượt xem: 5
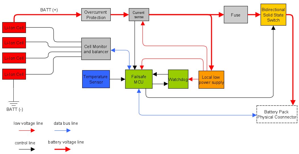
Hệ thống quản lý pin (Battery Management System - BMS) là một hệ thống điện tử phức tạp, đóng vai trò trung tâm trong việc giám sát, kiểm soát và bảo vệ bộ pin lithium-ion trong xe điện. BMS không chỉ đảm bảo hiệu suất tối ưu mà còn kéo dài tuổi thọ pin và ngăn chặn các rủi ro an toàn như cháy nổ hoặc suy giảm dung lượng. Trong xe điện, BMS tích hợp chặt chẽ với các hệ thống khác như bộ điều khiển động cơ và hệ thống sạc, giúp xe hoạt động an toàn và hiệu quả. Các thành phần chính của BMS bao gồm cảm biến, vi điều khiển (MCU), giao tiếp CAN và phần mềm điều khiển. BMS có thể được thiết kế theo các kiến trúc khác nhau, chẳng hạn như tập trung, phân tán hoặc mô-đun, tùy thuộc vào quy mô và yêu cầu của bộ pin. Tesla Model S là một trong những mẫu xe điện hàng đầu, nổi bật với hệ thống BMS tập trung (centralized BMS) được tích hợp chặt chẽ vào battery pack sử dụng hóa chất Nickel Manganese Cobalt (NMC)
1 Cảm biến:
Đo điện áp, dòng điện, nhiệt độ từng cell pin để phát hiện bất thường
Cảm biến là “mắt và tai” của BMS, thu thập dữ liệu thời gian thực từ từng cell pin để phát hiện các bất thường. Chúng bao gồm ba loại chính: cảm biến điện áp, dòng điện và nhiệt độ.

1.1. Cảm biến điện áp: Thường sử dụng bộ chuyển đổi tương tự-số (ADC) tích hợp trong chip giám sát cell (như AFE - Analog Front End). Chúng đo điện áp của từng cell với độ chính xác cao (thường ±1 mV) để tránh tình trạng quá áp (overvoltage >4.2V) hoặc dưới áp (undervoltage <2.5V). Trong bộ pin lớn, cảm biến này được lắp đặt song song với mỗi cell để giám sát độc lập, giúp phát hiện sự không đồng đều giữa các cell.
1.2. Cảm biến dòng điện: Sử dụng hiệu ứng Hall (Hall effect) hoặc shunt resistor để đo dòng điện sạc/xả. Cảm biến Hall effect phổ biến trong xe điện vì không tiếp xúc trực tiếp, giảm tổn hao và tăng độ an toàn, với phạm vi đo lên đến hàng trăm ampere. Ví dụ, trong quá trình sạc nhanh, cảm biến này theo dõi dòng điện để ngăn chặn quá tải (overcurrent). Dưới đây là hình ảnh một cảm biến Hall effect điển hình:
“Cảm biến dòng điện Hall effect sử dụng trong BMS.”
1.3. Cảm biến nhiệt độ: Sử dụng thermistor NTC (Negative Temperature Coefficient) hoặc PTC (Positive Temperature Coefficient) để đo nhiệt độ tại các điểm nóng như giữa các cell hoặc bề mặt pack. Nhiệt độ hoạt động lý tưởng dưới 60°C; nếu vượt quá, BMS kích hoạt làm mát. Cảm biến này thường được lắp đặt ở nhiều vị trí để tạo bản đồ nhiệt độ toàn bộ pin, giúp phát hiện sớm các điểm nóng cục bộ có thể dẫn đến thermal runaway.
Các cảm biến hoạt động liên tục với tần suất cao (thường 10-100 Hz), truyền dữ liệu đến MCU qua bus nội bộ. Độ chính xác của cảm biến là yếu tố then chốt, vì lỗi đo có thể dẫn đến ước lượng sai lệch về trạng thái pin.
2 MCU (Microcontroller Unit): 
Bộ xử lý trung tâm tính toán trạng thái pin (SOC, SOH), thực hiện thuật toán điều khiển
MCU là “bộ não” của BMS, xử lý dữ liệu từ cảm biến và thực hiện các thuật toán phức tạp. Thường sử dụng vi điều khiển dựa trên kiến trúc ARM (như STM32 hoặc TI MSP430), MCU có khả năng xử lý thời gian thực với tốc độ cao (lên đến 100 MHz) và tích hợp các ngoại vi như ADC, PWM và giao tiếp serial.
Chức năng chính của MCU bao gồm:
a-Tính toán trạng thái pin: Ước lượng SOC (State of Charge) và SOH (State of Health) dựa trên dữ liệu đầu vào.
b-Thực hiện thuật toán điều khiển: Kích hoạt cân bằng cell, bảo vệ và giao tiếp.
c-Xử lý lỗi: Phát hiện và ghi log các sự cố, đồng thời kích hoạt chế độ an toàn (failsafe mode).
Trong BMS phân tán, mỗi module có MCU riêng để giảm tải cho MCU chính. MCU thường chạy trên hệ điều hành thời gian thực (RTOS) như FreeRTOS để đảm bảo ưu tiên nhiệm vụ cao.
3. Giao tiếp CAN (Controller Area Network):
Giao thức kết nối BMS với các hệ thống xe khác, truyền dữ liệu thời gian thực. CAN là giao thức giao tiếp tiêu chuẩn trong xe điện (theo ISO 11898), cho phép BMS trao đổi dữ liệu với các hệ thống khác như ECU (Engine Control Unit), bộ sạc và hệ thống an toàn. CAN hỗ trợ tốc độ lên đến 1 Mbps, chịu lỗi cao và truyền dữ liệu thời gian thực mà không cần host chính.

Trong BMS, CAN truyền các thông số như SOC, nhiệt độ và cảnh báo lỗi đến bảng điều khiển xe. Ví dụ, nếu pin quá nóng, BMS gửi lệnh qua CAN để giảm công suất động cơ. CAN bus thường được thiết kế với hai dây xoắn (CAN-H và CAN-L) để giảm nhiễu điện từ, đảm bảo độ tin cậy trong môi trường xe điện đầy nhiễu.
4. Phần mềm điều khiển: 
Bao gồm thuật toán giám sát, bảo vệ (quá áp, quá dòng), và cân bằng cell
Phần mềm BMS được viết bằng C/C++ và cấu trúc theo lớp: lớp driver (giao tiếp phần cứng), lớp ứng dụng (thuật toán) và lớp giao tiếp (CAN, UART). Nó bao gồm:
-Thuật toán giám sát: Xử lý dữ liệu cảm biến để tính toán thông số.
-Bảo vệ: Kích hoạt ngắt mạch nếu phát hiện bất thường.
-Cân bằng cell: Điều khiển chuyển năng lượng giữa các cell.
Phần mềm thường tích hợp watchdog timer để phát hiện treo hệ thống và hỗ trợ cập nhật OTA (Over-The-Air) cho các xe điện hiện đại.
BMS có thể là tập trung (một MCU quản lý toàn bộ), phân tán (MCU riêng cho từng module, giảm dây dẫn) hoặc mô-đun (kết hợp linh hoạt). Trong xe điện, BMS ngăn chặn cháy nổ bằng cách ngắt mạch chính (contactor) khi phát hiện nguy hiểm, đảm bảo an toàn theo tiêu chuẩn như ISO 26262.
5. BMS trên xe Tesla Model S
Hệ thống quản lý pin (Battery Management System - BMS) được áp dụng thực tế trong các mẫu ô tô điện phổ biến, với thiết kế tùy chỉnh theo kiến trúc pin và yêu cầu hiệu suất của từng nhà sản xuất. Những ví dụ dưới đây minh họa cách BMS được triển khai trên Tesla Model S, Nissan Leaf và BMW i3, dựa trên các đặc trưng kỹ thuật như loại pin, kiến trúc BMS, chức năng giám sát, bảo vệ và tối ưu hóa. Các hệ thống này không chỉ đảm bảo an toàn mà còn nâng cao tuổi thọ pin thông qua giám sát thời gian thực và tích hợp công nghệ tiên tiến.

Tesla Model S: BMS tập trung với pin NMC và tích hợp AI. Nó là một trong những mẫu xe điện hàng đầu, nổi bật với hệ thống BMS tập trung (centralized BMS) được tích hợp chặt chẽ vào battery pack sử dụng hóa chất Nickel Manganese Cobalt (NMC). Battery pack của Model S bao gồm hàng nghìn cell lithium-ion hình trụ (thường là loại 18650 hoặc 2170 tùy phiên bản), với tổng số lên đến khoảng 7.000-8.000 cell được sắp xếp thành các module song song và nối tiếp để đạt dung lượng cao (khoảng 75-100 kWh tùy model). BMS giám sát từng cell riêng lẻ thông qua các cảm biến tích hợp, theo dõi các thông số chính như điện áp (voltage), nhiệt độ (temperature), dòng điện (current) và chu kỳ sạc-xả (charge-discharge cycles) để ngăn chặn tình trạng quá tải hoặc suy thoái sớm.
Một tính năng nổi bật là tích hợp trí tuệ nhân tạo (AI) vào BMS để dự đoán lỗi (fault prediction). AI sử dụng dữ liệu lịch sử từ hàng triệu xe Tesla trên toàn cầu, kết hợp với machine learning để phân tích xu hướng suy giảm, chẳng hạn như tăng điện trở nội hoặc mất cân bằng giữa các cell. Ví dụ, hệ thống có thể dự báo khi nào một module cần thay thế, giúp giảm thiểu rủi ro cháy nổ hoặc mất công suất đột ngột. BMS cũng quản lý hệ thống làm mát chất lỏng (liquid cooling) một cách chủ động: các cảm biến nhiệt độ phân bố đều trên pack kích hoạt bơm coolant để duy trì nhiệt độ hoạt động tối ưu (khoảng 20-40°C), đặc biệt trong điều kiện sạc nhanh Supercharger hoặc lái xe tốc độ cao. Ngoài ra, cân bằng chủ động (active balancing) được thực hiện qua các mạch điện tử, chuyển năng lượng từ cell mạnh sang cell yếu để đảm bảo SOC đồng đều, kéo dài tuổi thọ pin lên đến 300.000-500.000 dặm.
Trong thực tế, BMS của Model S còn hỗ trợ cập nhật firmware qua OTA (Over-The-Air), cho phép Tesla cải thiện thuật toán mà không cần đưa xe đến gara. Theo các phân tích kỹ thuật, kiến trúc BMS bao gồm các bo mạch (PCBA) như phần 1047340-01-C, sử dụng giao tiếp CAN bus để kết nối với các hệ thống khác như động cơ và màn hình hiển thị. Độ tin cậy cao của hệ thống này đã được chứng minh qua các trường hợp thực tế, như trong các dự án tái sử dụng battery pack cho lưu trữ năng lượng gia đình (Powerwall), nơi BMS tiếp tục giám sát để đảm bảo an toàn.
 Share on facebookTin tức khác









